Você está aqui: Página Inicial > Contents > Menu > Processos Acadêmicos > Cancelamento da Matrícula e do Vínculo
conteúdo

Cancelamento da Matrícula e do Vínculo

por Adson publicado 22/11/2022 15h37, última modificação 22/11/2022 15h40

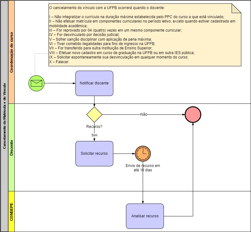
Cancelamento de matrícula é a desvinculação do discente do componente curricular em que se encontra matriculado [Art. 172]. O cancelamento da matrícula em componente curricular será permitido nos seguintes casos [Art. 172 Parágrafo Único]:

I – Concessão de aproveitamento ou dispensa do componente curricular;

II – Cancelamento do componente curricular pela chefia departamental;

III – Mobilidade acadêmica estudantil;

IV – Durante o período de matrícula e rematrícula.

Processo - Cancelamento da Matrícula e do Vínculo.jpg* Clique na imagem para expandir