Turmas de Reposição
A turma de reposição se destina a facilitar o processo de ensino e de aprendizagem para discentes que já cursaram e não lograram êxito em uma turma regular do componente curricular [Art. 56]. A matrícula em turma de reposição só poderá ocorrer uma única vez para um mesmo componente curricular [Art. 56 §1º]. A matrícula em turma de reposição só poderá ocorrer em até 5 (cinco) componentes curriculares distintos [Art. 56 §2º].
A turma de reposição tem as seguintes particularidades, com relação às turmas regulares [Art. 58]:
I – Devem ser adotadas metodologias diferenciadas de ensino, de aprendizagem e de avaliação, observando os conteúdos anteriormente cursados pelos discentes;
II – A carga horária da disciplina poderá ser ministrada por meio de atividades a distância.
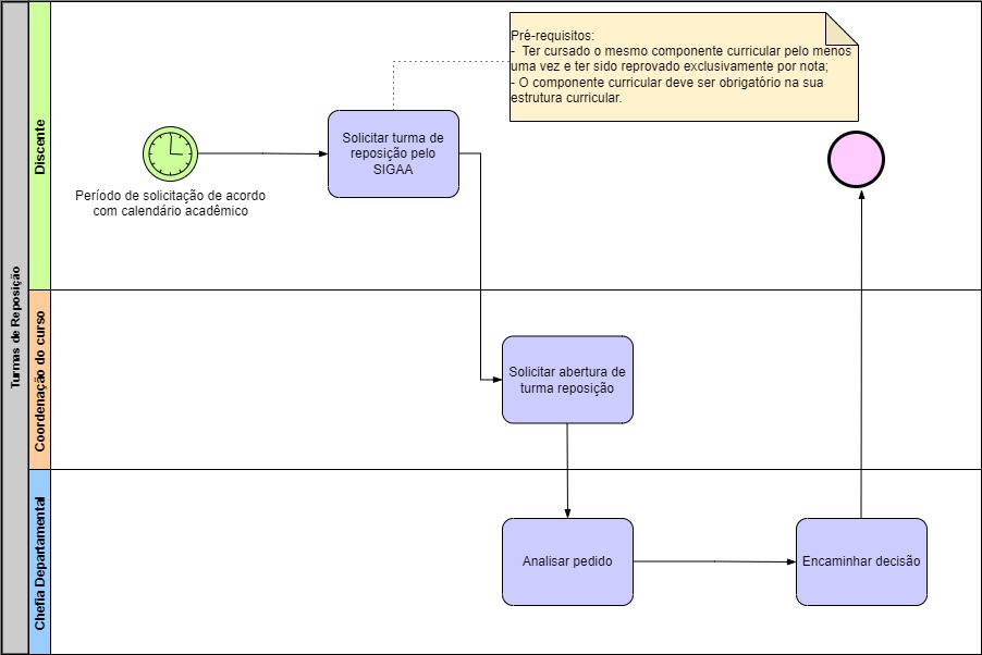
A Coordenação avalia as necessidades de turma de reposição durante o planejamento do horário de cada período e informa os discentes para que solicitem tais turmas pelo SIGAA no prazo definido pelo calendário acadêmico.
* Clique na imagem para expandir.

